Novant

Better margins, faster timelines, and more capacity for growth.

Novant is a tool for reliable building data access – designed to help you achieve more.

Explorer

Fast by Design

Forget the drawn-out onboarding cycles of the past. Novant connects to building systems quickly, with minimal setup. No dedicated IT team and no specialized training required. Your team dives into project work faster than ever, maximizing efficiency and margins.

Remote by Default

Service multiple buildings from one seat. With Novant's edge nodes behind your client's firewall, the cloud layer gives your team secure remote access to every connected system from anywhere. No VPN headaches, no on-site babysitting, just reliable data access across your entire portfolio.

Built to Stack

No more rebuilding data pipelines for every new project or platform. Novant gives you a single, clean data layer that feeds directly into your analytics tools, supervisory platforms, and everything else in your stack. Add a new tool or client requirement and it simply works, because the data is already structured and ready to go.

Meet the platform

A repeatable framework for
every building you touch.

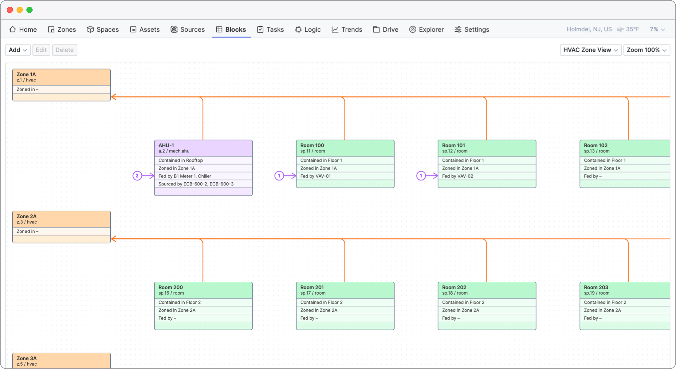
Blocks

A bird’s eye view of how everything in the building connects.

With a broad perspective from assets to spaces, rooms to floors, and equipment to equipment,
you always have a clear and consistent context to work from.

Blocks

Zones

Group spaces and assets into logical sets.

Manage and control the spaces, assets, and systems in your building that are meant to
work together – keeping everything organized and in sync across every floor and zone.

Zones

Spaces

Map the physical layout of each building.

Define floors, rooms, and areas so your data and analytics always align to real, physical
locations across every space in the building – from a single floor to an entire portfolio.

Spaces

Assets

Create a clear model of each building’s equipment.

From HVAC and sensors to lighting and controls, build a clear and accurate model of everything
that's installed &ndahs; what it is, where it lives, and how it performs across your entire building.

Assets

Sources

Connect to any building system.

Bring in real-time and historical data streams from all your spaces and assets – powering
dashboards, analytics, and automation across every system and protocol in the building.

Sources

Trusted by service providers across the globe

Over 100 million square feet managed through Novant

Adaptive Buildings FPC Global HEAPY DB Engineering DLR Group DLR Group